Split Settlement¶
Client can use split settlement recheck api to check status of transaction .
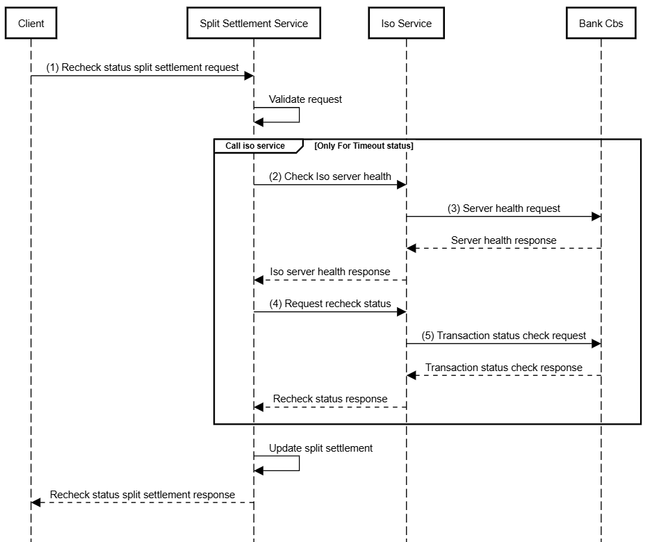
| Split Settlement Recheck UML |
|---|
![]() |
Split Settlement Recheck Uml Script¶
participant Client
participant Split Settlement Service
participant Iso Service
participant Bank Cbs
Client -> Split Settlement Service: (1) Recheck status split settlement request
Split Settlement Service -> Split Settlement Service:Validate request
group Call iso service [Only For Timeout status]
Split Settlement Service -> Iso Service: (2) Check Iso server health
Iso Service -> Bank Cbs:(3) Server health request
Bank Cbs --> Iso Service: Server health response
Iso Service --> Split Settlement Service: Iso server health response
Split Settlement Service -> Iso Service: (4) Request recheck status
Iso Service -> Bank Cbs:(5) Transaction status check request
Bank Cbs --> Iso Service: Transaction status check response
Iso Service --> Split Settlement Service: Recheck status response
end
Split Settlement Service -> Split Settlement Service: Update split settlement
Split Settlement Service --> Client: Recheck status split settlement response
UML Diagram Step Descriptions¶
1. Recheck Status Split Settlement Request Initiation¶
- Client → Split Settlement Service: The client sends a recheck status split settlement request to the Split Settlement Service.
Validate Request¶
- Split Settlement Service → Split Settlement Service: The Split Settlement Service validates the request.
2. Check ISO Server Health¶
- Split Settlement Service → Iso Service: The Split Settlement Service sends a request to the ISO Service to check the ISO server's health.
3. Check bank connect for server health¶
- Iso Service → Bank CBS: The ISO Service forwards the health check request to the Bank CBS.
- Bank CBS → Iso Service: The Bank CBS responds with the health status of the ISO server.
- Iso Service → Spit Settlement Service: The ISO Service sends the health check response back to the Split Settlement Service.
4. Recheck Status Request¶
- Split Settlement Service -> Iso Service: Split Settlement Service send recheck status request to ISO service.
5. Recheck Status Request to Bank Cbs¶
- Iso Service -> Bank Cbs: The ISO Service forwards recheck status request to the Bank CBS.
- Bank CBS → Iso Service: The Bank CBS response back to the ISO Service.
- Iso Service -> Split Settlement Service: Send the recheck status response of Iso Service back to Split Settlement Service.
Update data¶
- According to the iso service response the split_settlement table data like status will be updated.
- Split Settlement Service -> Client : The Split Settlement Service sends the final split settlement response back to client.
